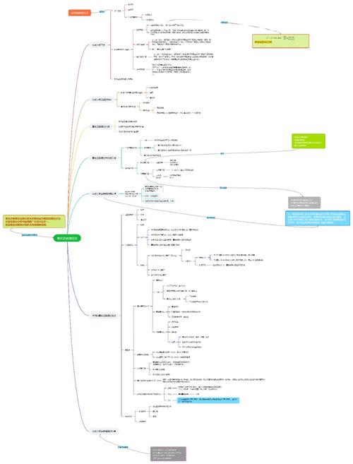
第一部分:什么是分析思维?
分析思维是一种将复杂问题、信息或情境分解成更小、更易于管理的部分,以便深入理解其结构、关系、原因和本质,并最终形成结论或解决方案的思维方式。

它就像一个“认知放大镜”和“解剖刀”,面对一团乱麻,分析思维能帮你理清线索,找到问题的核心。
核心步骤通常包括:
- 分解: 将整体拆分为组成部分。
- 分类/归类: 识别各个部分的特点,并将其归入不同的类别。
- 比较/对比: 分析各部分之间的异同点。
- 识别模式/关联: 发现各个部分之间隐藏的联系、因果关系或规律。
- 推理/推断: 基于已有信息和逻辑,推导出新的结论或预测未来的结果。
- 综合/ 将分析得出的各个小结论整合起来,形成一个全面、整体的答案或解决方案。
第二部分:不同领域的分析思维例子
下面我们通过生活、学习、工作三个领域的例子,来具体感受分析思维的应用。
生活领域——决定周末去哪里玩
情境: 你和朋友们周末想出去玩,但意见不一,有人想去爬山,有人想去逛街,有人想在家看电影,你作为组织者,需要做出一个让大家都能接受的最终决定。

应用分析思维的过程:
-
分解:
- 问题核心: “如何选择一个让所有人都满意的周末活动?”
- 分解要素:
- 参与者: 朋友们(A、B、C...)
- 备选方案: 爬山、逛街、看电影、吃大餐...
- 决策标准: 兴趣、预算、时间、天气、交通便利性、体力消耗等。
-
分类/归类:
- 按兴趣分类:
- 户外运动型:A, C -> 倾向于爬山
- 休闲购物型:B -> 倾向于逛街
- 安静宅家型:D -> 倾向于看电影
- 按预算和时间分类:
- 爬山:时间较长,可能需要交通费,免费。
- 逛街:时间灵活,消费弹性大。
- 看电影:时间固定(约2-3小时),人均消费固定。
- 按兴趣分类:
-
比较/对比:
- 爬山 vs. 逛街 vs. 看电影:
- 优点: 爬山(新鲜空气、锻炼身体);逛街(购物乐趣、餐饮选择多);看电影(轻松、不累)。
- 缺点: 爬山(累、受天气影响大);逛街(可能无聊、花费高);看电影(互动性差、地点固定)。
- 爬山 vs. 逛街 vs. 看电影:
-
识别模式/关联:
- 关联性分析: “逛街”和“看电影”可以结合,找到一个有大型商场的电影院,下午逛街,晚上看电影,可以同时满足B和D的需求。
- 可行性分析: “爬山”虽然A和C喜欢,但D可能不喜欢,且天气预报说周六有雨,爬山被排除。
-
推理/推断:
- 前提1: B喜欢逛街,D喜欢看电影。
- 前提2: 商场里通常有电影院。
- 选择一个有电影城的商场,可以同时满足B和D的核心需求。
- 前提3: A和C虽然更喜欢爬山,但逛街和看电影也是可以接受的社交活动。
- 最终推断: “去XX商场集合,先吃饭,然后逛街,最后看一场大家票数最高的电影。” 这是一个可行性最高的方案。
-
综合/
- 最终决策: 提出一个具体的、包含多个环节的方案:“周六下午2点在XX商场门口集合,我们先去吃火锅,然后自由逛街1小时,晚上7点在电影院门口集合,一起看最近上映的《XXX》,这个安排怎么样?”
- 结果: 这个方案考虑了大多数人的兴趣,并且活动内容丰富,大家更容易接受。
学习领域——分析一篇历史论文
情境: 你是一名历史系学生,需要阅读并理解一篇关于“工业革命对英国社会结构影响”的学术论文。
应用分析思维的过程:
-
分解:
- 整体: 论文全文。
- 部分:
- 核心议题。
- 作者的主要观点和论证框架。
- 研究背景、问题提出、研究意义。
- 分论点1、分论点2、分论点3... (如:对阶级结构的影响、对家庭的影响、对城市化的影响等)。
- 论据: 每个分论点下引用的数据、史料、案例。
- 总结全文,重申观点。
-
分类/归类:
- 按结构归类: 将文章归入“标准学术论文”结构(引言-正文-。
- 归类: 将正文部分归入“社会影响”类别,并进一步细分为“阶级”、“家庭”、“城市化”等子类。
-
比较/对比:
- 对比作者观点与你的既有知识: 作者的观点(如工业革命导致中产阶级崛起)与你之前学到的知识是否一致?有何异同?
- 对比不同分论点: 作者认为对阶级结构的影响 > 对家庭的影响?作者是如何论证这一点的?
-
识别模式/关联:
- 逻辑关联: 识别作者的论证链条,作者先提出“工厂制度兴起”,然后关联到“劳动力需求增加”,再关联到“农村人口涌入城市”,最后关联到“城市贫民窟的形成”,这是一个清晰的因果链条。
- 证据关联: 作者用18世纪的英国人口普查数据来支持“城市人口激增”的论点,你需要理解这个数据和论点之间的关联性有多强。
-
推理/推断:
- 批判性推理: 作者是否忽略了某些重要因素?工业革命对女性地位的影响只在家庭部分一笔带过,这可能是一个论证漏洞。
- 延伸推理: 如果工业革命对英国社会是A影响,那么它对同一时期的德国社会可能产生什么样的B影响?(这有助于你举一反三)。
-
综合/
- 写出读书笔记/ 用自己的话总结出:本文的核心论点是……;作者是通过分论点1(……)、分论点2(……)来论证的;文章的优点在于……,但可能在……方面存在不足,这个过程就是分析思维的最终成果——将碎片化的信息内化为自己的知识体系。
工作领域——分析公司销售额下降
情境: 你是某电商公司的运营经理,发现上个月的整体销售额环比下降了15%,需要找出原因并提出解决方案。
应用分析思维的过程:
-
分解:
- 问题: 销售额下降15%。
- 销售额公式: 销售额 = 流量 × 转化率 × 客单价。
- 分解要素:
- 流量来源: 搜索引擎、社交媒体、直接访问、付费广告等。
- 转化率环节: 商品详情页、购物车、结算流程。
- 客单价相关: 商品价格、促销活动、关联推荐。
-
分类/归类:
- 按流量渠道分类: 将总流量分解为自然搜索流量、付费广告流量、社交媒体流量等。
- 按用户行为分类: 将用户分为新用户和老用户,分析其购买行为差异。
-
比较/对比:
- 对比本月与上月数据:
- 总流量:下降5%。
- 整体转化率:下降10%。
- 平均客单价:基本持平。
- 销售额下降的主要原因是转化率的大幅下滑,而流量下降是次要因素。
- 对比本月与上月数据:
-
识别模式/关联:
- 深入分析转化率: 发现主要问题出在“从商品详情页到加入购物车”这一步,转化率下降了20%。
- 关联分析: 检查详情页,发现上个月网站改版后,商品图片加载速度变慢,加入购物车”按钮的位置变得不明显。
-
推理/推断:
- 因果推断: 网站改版 → 图片加载变慢 + 按钮位置不佳 → 用户等待时间过长/找不到按钮 → 用户体验下降 → 用户放弃购买 → 转化率下降 → 销售额下降。
- 数据验证: 进一步分析发现,图片加载时间超过3秒的页面,其跳出率显著高于其他页面,验证了上述推断。
-
综合/
- 问题诊断报告: 销售额下降15%的根本原因是网站改版导致的用户体验恶化,具体表现为图片加载过慢和关键按钮不显眼,直接造成了转化率下降10%。
- 解决方案:
- 紧急修复: 优化图片压缩算法,将详情页加载时间控制在2秒以内。
- UI调整: 将“加入购物车”按钮恢复到更显眼的位置,并使用更醒目的颜色。
- 后续监控: 发布修复版本后,密切监控流量、转化率和销售额数据,验证效果。
- 长期规划: 未来进行UI改动时,必须进行A/B测试,确保新版本在用户体验和转化率上优于旧版本。
第三部分:如何培养分析思维?
- 多问“为什么”: 对任何现象都不要停留在表面,连续追问至少五个“为什么”,直到找到根本原因。
- 练习结构化思考: 使用思维导图、列表、流程图等工具,将你的想法和信息可视化、结构化。
- 学习逻辑学基础: 了解什么是归纳推理、演绎推理,避免常见的逻辑谬误。
- 拆解复杂问题: 遇到难题时,强迫自己先把它分解成小问题,逐个击破。
- 数据驱动: 尽量用数据说话,而不是凭感觉,分析数据背后的含义。
- 练习批判性阅读: 阅读文章、新闻时,不仅要看内容,还要分析其论证结构、证据是否充分、有无偏见。
分析思维是一种可以后天习得的强大能力,它帮助我们拨开迷雾,看清事物的本质,从而做出更明智的决策,无论是在学习、工作还是生活中,都是一项至关重要的核心技能。
